Setting up encoding, transcoding and xAPI Microservices
⚠️ Documentation to be tested on a v4 Pod.
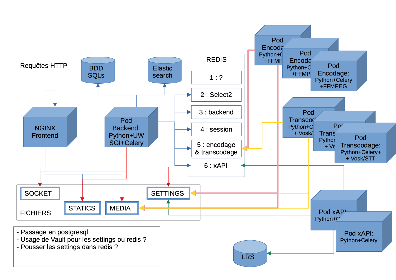
Since version 3.4.0, it has been possible to offload encoding, transcription and xAPI to microservices. These microservices are autonomous and no longer require connections to the database or search engine as before.
This is done according to the following diagram:

You have dockerfiles for each microservice in the Pod source code:
- Encoding: https://github.com/EsupPortail/Esup-Pod/blob/main/dockerfile-dev-with-volumes/pod-encode/Dockerfile
- Transcription: https://github.com/EsupPortail/Esup-Pod/blob/main/dockerfile-dev-with-volumes/pod-transcript/Dockerfile
- xAPI: https://github.com/EsupPortail/Esup-Pod/blob/main/dockerfile-dev-with-volumes/pod-xapi/Dockerfile
Each service must have access to the same Pod file storage space (shared space) and access to Redis which will act as a queue for encoding, transcription or xAPI sending tasks.
Each microservice is launched via a Celery command.
Encoding Microservice
In this documentation, we will call the Pod backend server the server where the web part is installed, and Pod encoding server the server where encoding is offloaded.
Prerequisites
- Your
podv4directory from the backend server must be shared between your servers (NFS mount for example).
Configuration on the Pod backend server
In the settings_local.py file:
(django_pod4) pod@pod:/usr/local/django_projects/podv4$ vim pod/custom/settings_local.py
# Celery configuration on the frontend
USE_REMOTE_ENCODING_TRANSCODING = True
ENCODING_TRANSCODING_CELERY_BROKER_URL = "redis://redis:6379/5"
Installation on the encoding server
Install system dependencies:
(django_pod4) pod@pod-encoding:/usr/local/django_projects/podv4$ apt-get update && apt-get install -y ffmpeg \
ffmpegthumbnailer \
imagemagick
Install Python libraries (in a virtual environment):
(django_pod4) pod@pod-encoding:/usr/local/django_projects/podv4$ pip3 install --no-cache-dir -r requirements-encode.txt
Required configuration in the settings_local.py file:
(django_pod4) pod@pod:/usr/local/django_projects/podv4$ vim pod/custom/settings_local.py
# Configuration on the encoding server
# REST API address to call after remote encoding or transcription:
POD_API_URL = "https://pod.univ.fr/rest/"
# Authentication token used for the call after remote encoding or transcription
POD_API_TOKEN = "xxxx"
Then simply launch Celery via:
(django_pod4) pod@pod-encoding:/usr/local/django_projects/podv4$ celery -A pod.video_encode_transcript.encoding_tasks worker -l INFO -Q encoding --concurrency 1 -n encode
Transcoding Microservice
In this documentation, we will call the Pod backend server the server where the web part is installed, and Pod transcoding server the server where transcoding is performed.
Prerequisites
Your podv4 directory from the backend server must be shared between your servers (NFS mount for example).
Configuration on the Pod backend server
In the settings_local.py file:
(django_pod4) pod@pod:/usr/local/django_projects/podv4$ vim pod/custom/settings_local.py
# Celery configuration on the frontend
USE_REMOTE_ENCODING_TRANSCODING = True
ENCODING_TRANSCODING_CELERY_BROKER_URL = "redis://redis:6379/5"
Installation on the transcoding server
Install system dependencies:
(django_pod4) pod@pod-transcoding:/usr/local/django_projects/podv4$ apt-get update && apt-get install -y sox libsox-fmt-mp3
Install Python libraries:
(django_pod4) pod@pod-transcoding:/usr/local/django_projects/podv4$ pip3 install --no-cache-dir -r requirements-transcripts.txt \
&& pip3 install --no-cache-dir -r requirements-encode.txt
Required configuration in settings_local.py:
(django_pod4) pod@pod:/usr/local/django_projects/podv4$ vim pod/custom/settings_local.py
# REST API address to call after remote encoding or transcription:
POD_API_URL = "https://pod.univ.fr/rest/"
# Authentication token for the call after remote processing:
POD_API_TOKEN = "xxxx"
Then launch Celery:
(django_pod4) pod@pod-transcoding:/usr/local/django_projects/podv4$ celery -A pod.video_encode_transcript.transcripting_tasks worker -l INFO -Q transcripting --concurrency 1 -n transcript
xAPI Microservice
In this documentation, we will call the Pod backend server the server where the web part is installed, and Pod xAPI server the server where xAPI processing is performed.
Prerequisites
Your podv4 directory from the backend server must be shared between your servers (NFS mount for example).
Configuration on the Pod backend server
In settings_local.py:
(django_pod4) pod@pod:/usr/local/django_projects/podv4$ vim pod/custom/settings_local.py
USE_XAPI = True
XAPI_ANONYMIZE_ACTOR = False
XAPI_LRS_LOGIN = "XXXX"
XAPI_LRS_PWD = "XXXXX"
XAPI_LRS_URL = "http://xapi.univ.fr/xAPI/statements/"
USE_XAPI_VIDEO = True
XAPI_CELERY_BROKER_URL = "redis://redis:6379/6"
Installation on the xAPI processing server
Install Python dependencies in a virtual environment (identical to those for encoding):
(django_pod4) pod@pod-transcoding:/usr/local/django_projects/podv4$ pip3 install --no-cache-dir -r requirements-encode.txt
Then simply launch Celery:
(django_pod4) pod@pod-transcoding:/usr/local/django_projects/podv4$ celery -A pod.xapi.xapi_tasks worker -l INFO -Q xapi --concurrency 1 -n xapi
Monitoring
To monitor the list of encoding tasks in progress or pending, you can use the celery command line tool.
Navigate to the django virtual environment and run the following commands, replacing
For active tasks:
(django_pod4) pod@pod-transcoding:/$ celery --broker=redis://redis:6379/<ID> inspect active
For pending tasks:
(django_pod4) pod@pod-transcoding:/$ celery --broker=redis://redis:6379/<ID> inspect reserved